X402 快速指南
在本文中,我们将从HTTP的402开始,经过L402和macaroons,进入X402的架构。我们将探讨它如何实现机器到机器(M2M)支付,以及X402在可扩展性、无摩擦支付和协议优雅性方面带来了什么。
一键发币: Aptos | X Layer | SUI | SOL | BNB | ETH | BASE | ARB | OP | Polygon | Avalanche | 用AI学区块链开发
网络协议长期以来都具有潜在的功能:HTTP状态码402,“需要付款”,在早期的HTTP/1.x中被保留但实际使用中未被启用。如今,随着AI代理、边缘服务和微交易的激增,X402重新激活了这个休眠的代码——将HTTP转变为支付编排,而不仅仅是一种数据协议。
在本文中,我们将从HTTP的402开始,经过L402和macaroons,进入X402的架构。我们将探讨它如何实现机器到机器(M2M)支付,以及X402在可扩展性、无摩擦支付和协议优雅性方面带来了什么。
1、HTTP 402状态码:休眠但有意保留
当HTTP/1.1被正式化时,状态码包括402 需要付款作为占位符——一个信号,表示将来某一天,网络资源可能需要付款作为首要事项。但在实践中,402代码从未被有意义地使用过。网络货币化落入了外部系统——信用卡、OAuth流程、计费API等,这些都不在核心HTTP交换中。
由于402没有规范的实现,网络和API开发人员并没有围绕它进行构建。它基本上是休眠的,等待着一个用例。
两个趋势促成了402的复兴:
- 小额支付和微服务——随着计算、存储和API调用在微价格规模上变得商品化,我们需要能够在“几分钱或更少”级别上运行的支付渠道,而不会产生沉重的开销。
- 自主代理/AI客户端——代表用户或系统的代理必须访问付费API或资源,而无需人工干预、注册或长时间握手。
这些力量要求一种更轻量级、去中心化的HTTP原生支付层。这就是X402发挥作用的地方。
2、L402、Macaroons和代理网络支付的前身
为了理解X402的渊源,了解L402和Macaroons是有帮助的,它们是通往HTTP原生支付路径的关键步骤。
2.1 Macaroons:带有嵌入条件的灵活授权
Macaroons是由谷歌研究人员于2014年左右引入的持有凭证。与标准令牌不同,macaroon包含条件——嵌入在令牌逻辑本身中的限制。这些条件可以在不需要原始颁发者重新签名的情况下被削弱(缩小)。(维基百科)
Macaroons的核心功能是委托:持有macaroon的客户端可以派生出一个更受约束的版本(例如时间限制或范围限制),并将其传递下去,而无需联系颁发者。它们支持第三方条件,其中第三方必须提供证明或密钥以完成有效性。(LND建造者指南)
在权限分布式系统中,macaroons使去中心化的授权成为可能,而无需中央令牌检查。
2.2 L402:Macaroons遇见闪电支付
L402(在某些上下文中也称为“闪电HTTP 402”)将macaroons与闪电网络结合,将支付要求附加到HTTP访问。其一般思路是:一个网络端点可能会要求一个只有在支付闪电网络发票后才完全有效的macaroon。实际上,支付成为持有凭证发行的一部分。(比特币杂志)
在实践中:
- 服务器发出一个macaroon,嵌入一个与闪电发票相关的第三方条件。
- 客户端必须支付该发票(获得预映像)以满足条件,并向端点展示有效的macaroon。
- 如果验证通过,服务器就会授予访问权限。
因此,L402将授权和小额支付融合在HTTP流程中。它预示了X402试图推广到更广泛的支付渠道和代理。(Medium/shaun)
简而言之,L402是一个概念上的前身——将HTTP访问与闪电支付和macaroons联系起来。但它仅限于比特币的闪电网络,无法在更大的区块链或API上通用。
3、X402架构:有支付意识的HTTP
X402重新构想HTTP 402为一种实用的、与网络无关的、链上支付协议,建立在HTTP之上。让我们深入探讨它是如何工作的以及其关键组件。
3.1 核心原则和目标
根据X402白皮书和文档:
- 链无关/代币无关:X402不限于特定的区块链或稳定币。它设计用于支持多种方案。
- 零费用(或最小):客户端或商家不收取协议费用(除了链上gas)。
- 即时结算(受限于区块链):一旦客户端出示有效支付,资源就会被交付。
- 最小的集成摩擦:服务器只需一行中间件,客户端只需一个助手。
- 无许可且开放标准:开放供社区实现,不绑定封闭供应商。
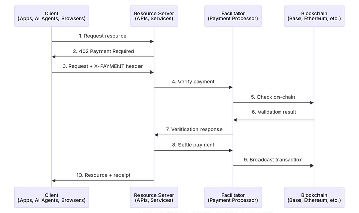
3.2 如何工作

4、X402与机器到机器(M2M)支付
X402的核心理由之一是实现机器到机器、自主支付。在传统系统中,API、服务和代理通常需要手动设置:获取API密钥、白名单客户端、计费账户等。X402将所有这些抽象为HTTP请求+支付头。
4.1 AI代理的使用
当AI代理调用付费模型或外部API时,X402允许:
- 按需访问:代理不需要预先资助账户;402握手确保按需支付。
- 自主性:没有人在循环中管理计费关系。
- 互操作性:代理可以在不同服务之间自由移动,而无需单独注册。
由于支付逻辑封装得相当好,客户端可以集成wrapFetchWithPayment或类似的包装器来透明地处理402挑战。
4.2 小额支付和按使用付费
X402在微交易方面表现出色,非常小的支付(几分之一美分或“微USDC”),传统支付渠道由于固定费用而难以处理。因为协议避免了中介费用并支持多种支付方案,它实现了按使用付费定价:例如每API调用$0.001或每KB数据$0.0005。
因此,物联网设备、边缘计算、内容片段和AI模型调用都可以按粒度定价,而不会产生摩擦。
5、X402真正带来的价值
综合来看:X402提供了哪些独特价值,特别是相对于之前的系统如L402、计费API或订阅模式?
- HTTP原生支付语义:通过重新利用402状态码,X402适合现有的HTTP机制缓存、代理、中间件,而无需特殊通道
- 区块链无关和可扩展方案:与L402(仅限闪电网络)不同,X402是一个与链或代币无关的标准协议,使其未来具有前瞻性。
- 无摩擦的开发者和代理体验:服务器只需一行中间件,客户端只需一个包装器。无需API密钥、注册或凭证管理。
- 微交易的成本效率:因为没有协议级别的费用,gas费用可以摊销或抽象,X402使极小的支付在经济上可行。
- 自主代理互操作性:代理和服务成为第一类经济实体。他们可以实时协商、支付和消费API。不需要事先的商业关系。
- 结合授权和支付分离:虽然X402并不取代授权,但它补充了它。支付可以限制访问,而客户端不需要长期有效的凭证,任何下游认证(例如EVMAuth)可以叠加在其上。
- 更好的用户体验,更少的开销:无需KYC,无需开户延迟,无需存储信用卡数据或支付令牌。支付和访问在一个回合握手内完成。
6、挑战、考虑因素和未来方向
- 链上gas和延迟:即使在HTTP术语中结算是“即时”的,区块链确认仍然会带来延迟或风险。聚合或批量结算策略可能有所帮助。
- 欺诈、重复支出、重放攻击:
PaymentPayload方案的设计必须缓解重放,确保唯一性,并绑定到请求。 - 促进者基础设施的可扩展性:高吞吐量的促进者必须在负载下信任地和弹性地扩展。
- 采用和生态系统启动:为了X402广泛运作,API、客户端、代理和基础设施必须围绕该协议聚集。
- 与传统支付渠道的互操作性:桥接法币、信用卡系统和合规约束将需要混合模型。
- 授权层叠:X402进行支付门控;下游系统可能仍需要细粒度的访问控制层(例如通过令牌、角色)。
随着时间的推移,诸如EVMAuth(用于链上访问令牌)和ATXP之类的协议可能会与X402一起发展,创建一个完整的代理商业栈。
7、结束语
X402唤醒了HTTP长期休眠的402位置,并将其转变为支付握手,一个简单但强大的抽象,使大规模的自主机器到机器支付成为可能。受到L402和macaroons的启发,X402对异构网络和区块链环境进行了泛化和现代化。
随着AI代理和微服务的激增,系统在没有人为摩擦或重型基础设施的情况下实时交易价值的能力变得基础。X402是通向这一未来的最清晰的技术路径之一。
附录:参考资料
- Coinbase x402出版物(coinbase/x402)
- X402文档(x402.org/docs)
- X402官方网站 (x402.org)
- Macaroons & L402参考文献:Google的macaroon设计,L402/Lightning HTTP 402背景 (文档)
- X402白皮书/设计文档 (X402)
原文链接:X402: Awakening HTTP 402 for Autonomous Web Payments
DefiPlot翻译整理,转载请标明出处
免责声明:本站资源仅用于学习目的,也不应被视为投资建议,读者在采取任何行动之前应自行研究并对自己的决定承担全部责任。